
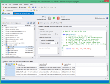
IronPythonスクリプトを使ってデータを生成。
IronPythonスクリプトを使ってデータを生成。
dbForge Data Generator for SQL Serverは、大量のテストデータを生成するためのパワフルなツールです。 あらゆるデータ型に対応しており、テーブルと列の定義、値の範囲の設定、各列のパラメーターのカスタマイズ、生成されるデータのプレビューを行えます。 SQL Serverのテーブルにカスタマイズ可能なテストデータを大量に自動入力できるので、手間と時間を節約できます。
バージョン3.6.18の特長
- IronPythonスクリプトを使ってデータを生成。
- パスワードデータジェネレータを新たに搭載。
- クレジットカードタイプジェネレータを一新。
- ISIN(国際証券識別番号)データ ジェネレータを新たに搭載。
- IPv4アドレスジェネレータを拡張。
- 新しい5つの分かりやすいジェネレータを追加。
Devartについて
Devartは、Oracle、MS SQL Server、MySQLへの直接アクセスを可能にする枠組みとして人気の高いネイティブのVCL/CLX コンポーネントとdbExpressドライバーを提供していま また、Microsoft .NET FrameworkでOracle、MySQL、PostgreSQLのデータベースサーバーにネイティブ接続するための高度なデータアクセスソリューションも提供しています。 さらに、データベースの開発プロセスを自動化、単純化するデータベースツールのベンダーとしても活躍しています。