
MySQLのテーブルにさまざまなタイプのテストデータを格納
MySQLに格納するテストデータを瞬時に生成
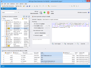
dbForge Data Generator for MySQLは、現実的な大量のテストデータを生成するためのパワフルなGUIツールです。 定義済みのデータジェネレーターが多数搭載されており、MySQLデータベーステーブルにさまざまなデータ型の意味のあるデータを入力できます。これらのジェネレーターは、設定をカスタマイズすることもできます。 dbForge Data Generator for MySQLがあれば、データ生成プロセスがあっという間に完了します。テストデータを手作業で作成する必要はありません。
特長
多数のジェネレーターを搭載
頻繁に使われる型のデータを生成するジェネレーターが100種以上あります。
- Basic - 正規表現、Lorem Ipsum、テキストファイル、ファイルフォルダー、重み付きリストなどを利用してデータベーステーブルの値を埋めるジェネレーターを集めています。
- Business - 部署、業種、IMO番号、SEDOLコード、NAICSコード、ISIC Rev4分類など、企業のデータベース用のデータを列挙します。
- Health - 医療関係のデータを作成します。薬剤名、病名、治療法、医薬品コード番号などがあります。
- IT - 情報技術に関係のある現実的なデータを生成します。これには、IPv4アドレスとIPv6アドレス、MACアドレス、ファイルの拡張子、ファイル名とファイルパスが含まれます。
- Location - 国特有のデータを生成します。例えば、女性名と男性名、苗字、住所、都市名、電話番号などを生成できます。
- Payment - クレジットカードの情報、通貨、VAT ID(付加価値税登録番号)、IBANコード、SWIFT-BIC、ABA RTNコードなど、支払いに関係のあるデータを生成します。
- Person - 氏名からメールアドレス、敬称、職名、社会保障番号まで、個人に関係のある大量のデータを生成します。
- Product - 商品一覧を埋めるデータを生成します。これには、品名、説明、分類、配送方法、寸法、重量、色があります。
Devartについて
Devartは、Oracle、MS SQL Server、MySQLへの直接アクセスを可能にする枠組みとして人気の高いネイティブのVCL/CLX コンポーネントとdbExpressドライバーを提供しています。 また、Microsoft .NET FrameworkでOracle、MySQL、PostgreSQLのデータベースサーバーにネイティブ接続するための高度なデータアクセスソリューションも提供しています。 さらに、データベースの開発プロセスを自動化、単純化するデータベースツールのベンダーとしても活躍しています。